传感让世界更智能
芯森感受美好世界
客户至上、品质卓越、创新思变、诚信合作

公司始终以“持续为客户提供更优的传感器,成为一流智能传感方案服务商”为使命

为客户提供高质量、高可靠性、高一致性、高性价比和完全自主可控的传感器

关于我们
联系我们
News information
新闻中心
储能系统热议下,芯森CR1V电流传感器如何赋能双向变流PCS及BMS协同?
来源: | 作者:芯森电子 | 发布时间: 2025-08-20 | 463 次浏览 | 🔊 点击朗读正文 ❚❚ | 分享到:

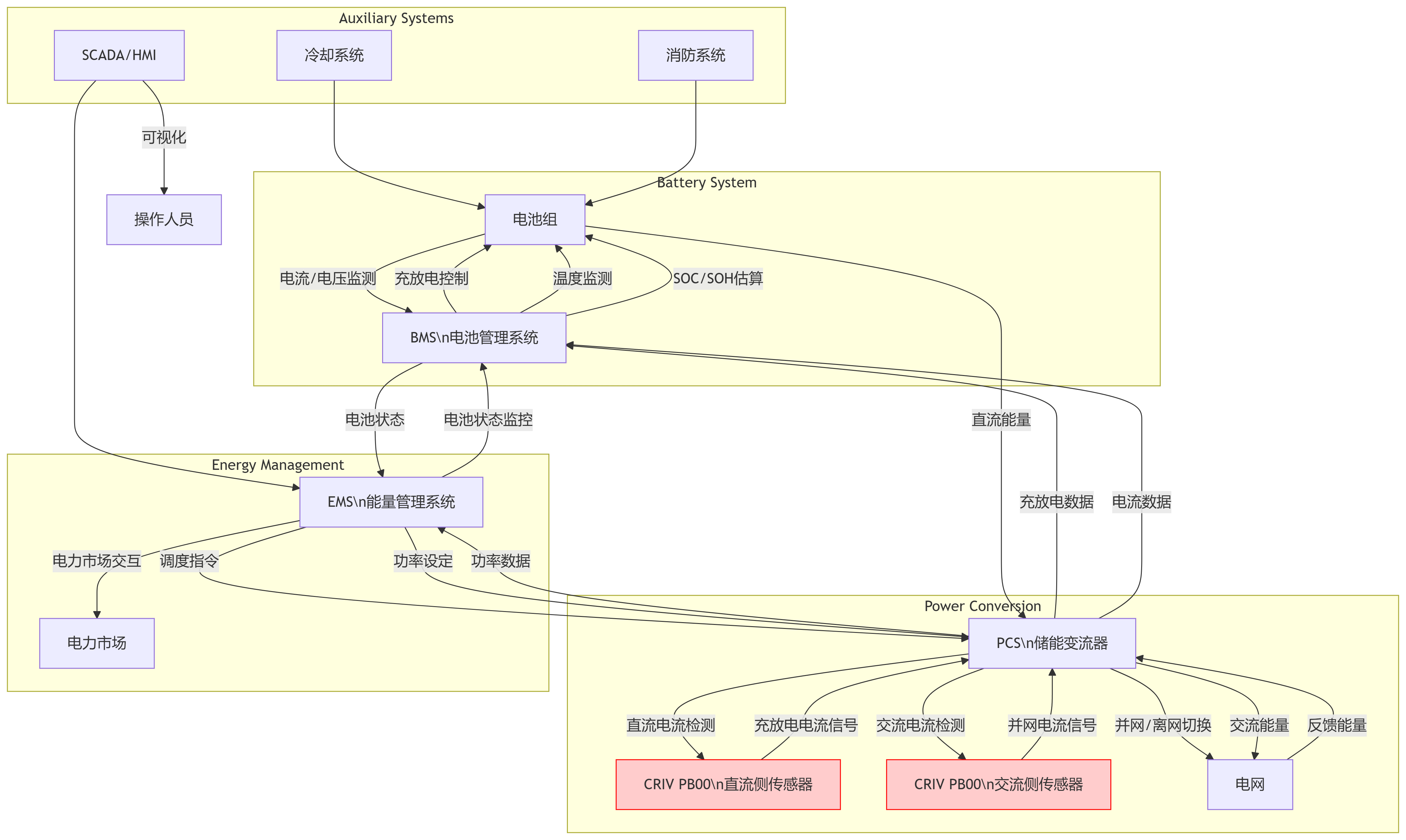
“双碳”目标推动下,大规模储能电站建设进入快车道。2023年7月1日起正式实施的储能安全新国标《电化学储能电站安全规程》要求:储能系统需具备实时监测、快速切断、双向能量管理等能力。国家能源局等部门于2025年4月联合发布了《关于加强电化学储能安全管理有关工作的通知》,进一步强调了完善标准规范、落实安全管理责任等方面的工作这意味着,电池管理系统(BMS)与双向变流器(PCS)的协同,成为保障电站安全高效运行的关键。

 

什么是双向变流器及其作用与特点

双向变流器是一种能够实现电能双向转换的电力电子设备,可在交流电(AC)与直流电(DC)之间灵活切换,广泛应用于储能系统、电动汽车及可再生能源领域。

在储能电站中,双向变流器PCS,Power Conversion System)是电池与电网之间的核心设备通过功率半导体器件(如IGBT、MOSFET)的开关控制,结合PWM调制技术,实现电能的双向流动:

充电模式‌AC-DC整流模式):将电网交流电转化为直流电,为电池组充电;

放电模式DC-AC逆变模式‌):将电池直流电转化为交流电,输送至电网或供交流设备使用。

 

储能设备系统拓扑

与单向逆变器不同,储能PCS集成充放电管理功能需要频繁切换充放电模式,并在不同工况下保持稳定运行。这种双向能量交互,对电流检测的高精度、宽动态范围、快速响应和抗干扰能力提出了更高要求。若检测延迟或精度不足,就可能造成电池过充过放、电网电能质量下降,甚至触发系统级安全事故。

技术需求:电流检测的高标准

PCS和BMS协同场景下,电流传感器需要满足:

宽量程与高精度:既能监测毫安级待机电流,又能覆盖数百安培的充放电主回路。

宽带宽与快速响应:确保在毫秒级内准确捕捉电流突变。

电气隔离与安全防护:避免高压主回路对控制板产生干扰,保障设备及人员安全。

行业方案对比

电流检测是PCS中的关键技术之一,影响到系统的控制精度和稳定性。常用的电流检测技术包括电阻采样和霍尔传感器采样。传统电阻分流器虽具备高精度,但在高压、大电流条件下易发热,且安全隔离性能有限;而磁通门类传感器虽然精度高,但体积大、成本高,不利于系统集成。行业需要一种兼顾高性能与系统经济性的解决方案。

芯森CR1V简介

芯森电子推出的CR1V系列电流传感器一款高精度霍尔闭环传感器

特性

² 基于霍尔原理的闭环(补偿)电流传感器

² 原边和副边之间绝缘

² 原材料符合UL 94-V0

² 优异的线性度

² 出色的精度

² 低温漂

² 没有插入损耗

² 执行标准:

n IEC 60664-1: 2020

n IEC 61800-5-1: 2022

n IEC 62109-1: 2010

 

工业应用领域

² 交流变频调速,伺服电机

² 不间断电源 (UPS)

² 直流电机驱动的静止式变流器

² 开关电源 (SMPS)

² 电焊机电源

² 电池管理

² 风能变频器

² 测试和测量设备

 

从以上参数表格可看出CR1V可分别应用部署在:

1. 应用于双向变流器(PCS)

核心需求

精确测量 双向电流(充电/放电模式切换)。

高带宽以跟踪快速切换的电流波形。

高隔离电压确保系统安全(储能PCS通常涉及数百伏直流母线电压)。

CR1V PB00 的匹配性

双向测量能力

所有型号(CR1V 6/15/25 PB00)的测量范围均为 ±值(如 ±6A, ±15A, ±25A)。

输出电压公式 Vout = 2.5 ± (0.625 * Ip / Im) 明确支持正负电流输出(2.5V 为中点)。

高动态响应

跟踪时间仅 1 μs@90% Im, di/dt=50A/μs),带宽 200 kHz,可准确捕捉PCS高频开关电流。

安全隔离

原副边绝缘耐压 AC 2.5kV/50Hz/1min瞬态耐压 9kV

爬电距离 15.5mm,电气间隙 6.35mm,满足 600V 系统基本绝缘IEC 61800-5-1, CAT III, PD2),可直接用于直流母线电流检测。

应用领域直接匹配
规格书明确列出 “电池管理” 和 “风能变频器”(拓扑与储能PCS类似),证明其设计针对此类场景。

2. 应用于电池管理系统(BMS)

核心需求

监测电池充/放电电流(双向)。

高精度测量(SOC估算依赖电流积分)

低温漂保证全温度范围精度。

CR1V PB00 的匹配性

高精度与低温漂

全量程精度 ±0.7%(不包含失调电压)。

增益温漂 ±0.05%/℃,失调电压温漂 ±0.05 mV/℃-40℃~85℃),确保宽温范围内电流测量稳定。

双向电流检测
同样通过 ±Im 范围和输出电压公式支持充放电电流区分。

低插入损耗
原边电阻极小(单匝仅 0.18 mΩ),几乎不影响电池回路效率。

紧凑性与安全性

质量仅 10g,尺寸小巧,易于集成到电池模块。

UL94-V0 阻燃材料,符合电池系统安全要求。

 

结论

在政策高压和市场扩张的双重驱动下,储能系统对PCS与BMS的协同提出了前所未有的挑战。CRIV PB00 系列凭借其双向测量、高精度、安全隔离及动态响应特性,是储能电站中PCS和BMS电流检测的理想选择,为储能电站的安全与高效运行提供了坚实保障。